|
|||||||||
| PREV PACKAGE NEXT PACKAGE | FRAMES NO FRAMES | ||||||||
See:
Description
| Interface Summary | |
|---|---|
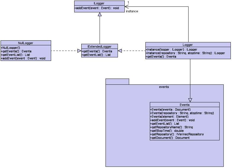
| IExtendedLogger | A Interface for an extenden Logger that can return the logged events |
| ILogger | A interface for a simple logger that has no other functionalities than loggin an event. |
| Class Summary | |
|---|---|
| Logger | Logger creates a single instance of a Logger. |
| NullLogger | A Logger that does no logging at all. |
Loggers are used to build up the logging tree-structured document. A ILogger implementation just allows to add new Events to the logger, while the IExtendenLogger implementation allows also to get the logged tree.
|
Copyright © 2005 Verinec, DIUF | ||||||||
| PREV PACKAGE NEXT PACKAGE | FRAMES NO FRAMES | ||||||||